详细图解Netty Reactor启动全流程 | 万字长文 | 多图预警原创
本系列Netty源码解析文章基于 4.1.56.Final版本
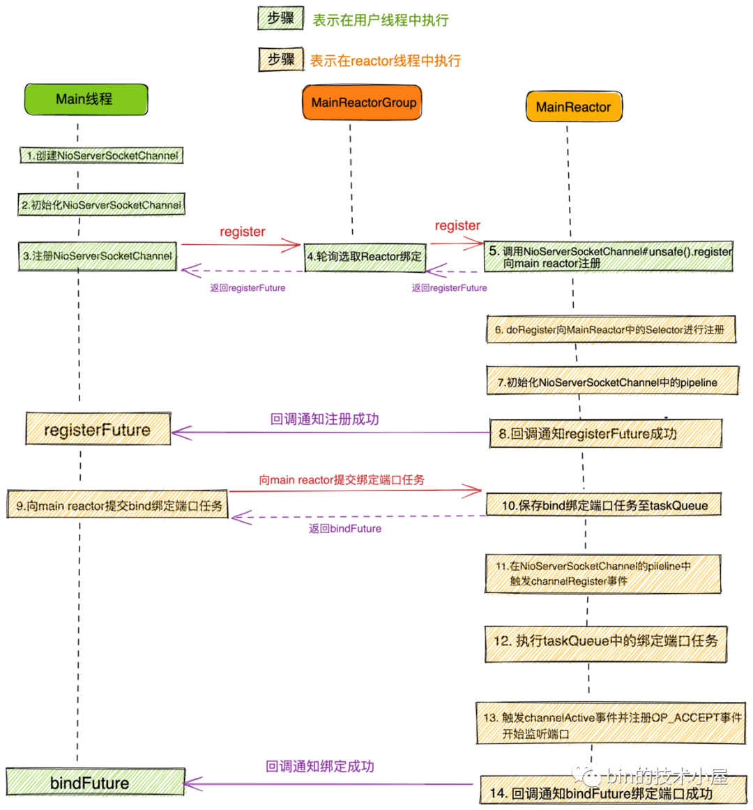
大家第一眼看到这幅流程图,是不是脑瓜子嗡嗡的呢?
大家先不要惊慌,问题不大,本文笔者的目的就是要让大家清晰的理解这幅流程图,从而深刻的理解Netty Reactor的启动全流程,包括其中涉及到的各种代码设计实现细节。
在上篇文章《聊聊Netty那些事儿之Reactor在Netty中的实现(创建篇)》中我们详细介绍了Netty服务端核心引擎组件主从Reactor组模型 NioEventLoopGroup以及Reactor模型 NioEventLoop的创建过程。最终我们得到了netty Reactor模型的运行骨架如下:
现在Netty服务端程序的骨架是搭建好了,本文我们就基于这个骨架来深入剖析下Netty服务端的启动过程。
我们继续回到上篇文章提到的Netty服务端代码模板中,在创建完主从Reactor线程组:bossGroup,workerGroup后,接下来就开始配置Netty服务端的启动辅助类ServerBootstrap了。
public final class EchoServer {
static final int PORT = Integer.parseInt(System.getProperty("port", "8007"));
public static void main(String[] args) throws Exception {
// Configure the server.
//创建主从Reactor线程组
EventLoopGroup bossGroup = new NioEventLoopGroup(1);
EventLoopGroup workerGroup = new NioEventLoopGroup();
final EchoServerHandler serverHandler = new EchoServerHandler();
try {
ServerBootstrap b = new ServerBootstrap();
b.group(bossGroup, workerGroup)//配置主从Reactor
.channel(NioServerSocketChannel.class)//配置主Reactor中的channel类型
.option(ChannelOption.SO_BACKLOG, 100)//设置主Reactor中channel的option选项
.handler(new LoggingHandler(LogLevel.INFO))//设置主Reactor中Channel->pipline->handler
.childHandler(new ChannelInitializer<SocketChannel>() {//设置从Reactor中注册channel的pipeline
@Override
public void initChannel(SocketChannel ch) throws Exception {
ChannelPipeline p = ch.pipeline();
//p.addLast(new LoggingHandler(LogLevel.INFO));
p.addLast(serverHandler);
}
});
// Start the server. 绑定端口启动服务,开始监听accept事件
ChannelFuture f = b.bind(PORT).sync();
// Wait until the server socket is closed.
f.channel().closeFuture().sync();
} finally {
// Shut down all event loops to terminate all threads.
bossGroup.shutdownGracefully();
workerGroup.shutdownGracefully();
}
}
}
在上篇文章中我们对代码模板中涉及到ServerBootstrap的一些配置方法做了简单的介绍,大家如果忘记的话,可以在返回去回顾一下。
ServerBootstrap类其实没有什么特别的逻辑,主要是对Netty启动过程中需要用到的一些核心信息进行配置管理,比如:
-
Netty的核心引擎组件
主从Reactor线程组:bossGroup,workerGroup。通过ServerBootstrap#group方法配置。 -
Netty服务端使用到的Channel类型:
NioServerSocketChannel,通过ServerBootstrap#channel方法配置。以及配置NioServerSocketChannel时用到的SocketOption。SocketOption用于设置底层JDK NIO Socket的一些选项。通过ServerBootstrap#option方法进行配置。
主ReactorGroup中的MainReactor管理的Channel类型为
NioServerSocketChannel,如图所示主要用来监听端口,接收客户端连接,为客户端创建初始化NioSocketChannel,然后采用round-robin轮询的方式从图中从ReactorGroup中选择一个SubReactor与该客户端NioSocketChannel进行绑定。
从ReactorGroup中的SubReactor管理的Channel类型为
NioSocketChannel,它是netty中定义客户端连接的一个模型,每个连接对应一个。如图所示SubReactor负责监听处理绑定在其上的所有NioSocketChannel上的IO事件。
-
保存服务端 NioServerSocketChannel和客户端NioSocketChannel对应pipeline中指定的ChannelHandler。用于后续Channel向Reactor注册成功之后,初始化Channel里的pipeline。
不管是服务端用到的
NioServerSocketChannel还是客户端用到的NioSocketChannel,每个Channel实例都会有一个Pipeline,Pipeline中有多个ChannelHandler用于编排处理对应Channel上感兴趣的IO事件。
ServerBootstrap结构中包含了netty服务端程序启动的所有配置信息,在我们介绍启动流程之前,先来看下ServerBootstrap的源码结构:
ServerBootstrap
ServerBootstrap的继承结构比较简单,继承层次的职责分工也比较明确。
ServerBootstrap主要负责对主从Reactor线程组相关的配置进行管理,其中带child前缀的配置方法是对从Reactor线程组的相关配置管理。从Reactor线程组中的Sub Reactor负责管理的客户端NioSocketChannel相关配置存储在ServerBootstrap结构中。
父类AbstractBootstrap则是主要负责对主Reactor线程组相关的配置进行管理,以及主Reactor线程组中的Main Reactor负责处理的服务端ServerSocketChannel相关的配置管理。
1. 配置主从Reactor线程组
ServerBootstrap b = new ServerBootstrap();
b.group(bossGroup, workerGroup)//配置主从Reactor
public class ServerBootstrap extends AbstractBootstrap<ServerBootstrap, ServerChannel> {
//Main Reactor线程组
volatile EventLoopGroup group;
//Sub Reactor线程组
private volatile EventLoopGroup childGroup;
public ServerBootstrap group(EventLoopGroup parentGroup, EventLoopGroup childGroup) {
//父类管理主Reactor线程组
super.group(parentGroup);
if (this.childGroup != null) {
throw new IllegalStateException("childGroup set already");
}
this.childGroup = ObjectUtil.checkNotNull(childGroup, "childGroup");
return this;
}
}
2. 配置服务端ServerSocketChannel
ServerBootstrap b = new ServerBootstrap();
b.channel(NioServerSocketChannel.class);
public class ServerBootstrap extends AbstractBootstrap<ServerBootstrap, ServerChannel> {
//用于创建ServerSocketChannel ReflectiveChannelFactory
private volatile ChannelFactory<? extends C> channelFactory;
public B channel(Class<? extends C> channelClass) {
return channelFactory(new ReflectiveChannelFactory<C>(
ObjectUtil.checkNotNull(channelClass, "channelClass")
));
}
@Deprecated
public B channelFactory(ChannelFactory<? extends C> channelFactory) {
ObjectUtil.checkNotNull(channelFactory, "channelFactory");
if (this.channelFactory != null) {
throw new IllegalStateException("channelFactory set already");
}
this.channelFactory = channelFactory;
return self();
}
}
在向ServerBootstrap配置服务端ServerSocketChannel的channel方法中,其实是创建了一个ChannelFactory工厂实例ReflectiveChannelFactory,在Netty服务端启动的过程中,会通过这个ChannelFactory去创建相应的Channel实例。
我们可以通过这个方法来配置netty的IO模型,下面为ServerSocketChannel在不同IO模型下的实现:
| BIO | NIO | AIO |
|---|---|---|
| OioServerSocketChannel | NioServerSocketChannel | AioServerSocketChannel |
EventLoopGroupReactor线程组在不同IO模型下的实现:
| BIO | NIO | AIO |
|---|---|---|
| ThreadPerChannelEventLoopGroup | NioEventLoopGroup | AioEventLoopGroup |
我们只需要将IO模型的这些核心接口对应的实现类前缀改为对应IO模型的前缀,就可以轻松在Netty中完成对IO模型的切换。
2.1 ReflectiveChannelFactory
public class ReflectiveChannelFactory<T extends Channel> implements ChannelFactory<T> {
//NioServerSocketChannelde 构造器
private final Constructor<? extends T> constructor;
public ReflectiveChannelFactory(Class<? extends T> clazz) {
ObjectUtil.checkNotNull(clazz, "clazz");
try {
//反射获取NioServerSocketChannel的构造器
this.constructor = clazz.getConstructor();
} catch (NoSuchMethodException e) {
throw new IllegalArgumentException("Class " + StringUtil.simpleClassName(clazz) +
" does not have a public non-arg constructor", e);
}
}
@Override
public T newChannel() {
try {
//创建NioServerSocketChannel实例
return constructor.newInstance();
} catch (Throwable t) {
throw new ChannelException("Unable to create Channel from class " + constructor.getDeclaringClass(), t);
}
}
}
从类的签名我们可以看出,这个工厂类是通过泛型加反射的方式来创建对应的Channel实例。
-
泛型参数 T extends Channel表示的是要通过工厂类创建的Channel类型,这里我们初始化的是NioServerSocketChannel。 -
在 ReflectiveChannelFactory的构造器中通过反射的方式获取NioServerSocketChannel的构造器。 -
在 newChannel方法中通过构造器反射创建NioServerSocketChannel实例。
注意这时只是配置阶段,NioServerSocketChannel此时并未被创建。它是在启动的时候才会被创建出来。
3. 为NioServerSocketChannel配置ChannelOption
ServerBootstrap b = new ServerBootstrap();
//设置被MainReactor管理的NioServerSocketChannel的Socket选项
b.option(ChannelOption.SO_BACKLOG, 100)
public abstract class AbstractBootstrap<B extends AbstractBootstrap<B, C>, C extends Channel> implements Cloneable {
//serverSocketChannel中的ChannelOption配置
private final Map<ChannelOption<?>, Object> options = new LinkedHashMap<ChannelOption<?>, Object>();
public <T> B option(ChannelOption<T> option, T value) {
ObjectUtil.checkNotNull(option, "option");
synchronized (options) {
if (value == null) {
options.remove(option);
} else {
options.put(option, value);
}
}
return self();
}
}
无论是服务端的NioServerSocketChannel还是客户端的NioSocketChannel它们的相关底层Socket选项ChannelOption配置全部存放于一个Map类型的数据结构中。
由于客户端NioSocketChannel是由从Reactor线程组中的Sub Reactor来负责处理,所以涉及到客户端NioSocketChannel所有的方法和配置全部是以child前缀开头。
ServerBootstrap b = new ServerBootstrap();
.childOption(ChannelOption.TCP_NODELAY, Boolean.TRUE)
public class ServerBootstrap extends AbstractBootstrap<ServerBootstrap, ServerChannel> {
//客户端SocketChannel对应的ChannelOption配置
private final Map<ChannelOption<?>, Object> childOptions = new LinkedHashMap<ChannelOption<?>, Object>();
public <T> ServerBootstrap childOption(ChannelOption<T> childOption, T value) {
ObjectUtil.checkNotNull(childOption, "childOption");
synchronized (childOptions) {
if (value == null) {
childOptions.remove(childOption);
} else {
childOptions.put(childOption, value);
}
}
return this;
}
}
相关的底层Socket选项,netty全部枚举在ChannelOption类中,笔者这里就不一一列举了,在本系列后续相关的文章中,笔者还会为大家详细的介绍这些参数的作用。
public class ChannelOption<T> extends AbstractConstant<ChannelOption<T>> {
..................省略..............
public static final ChannelOption<Boolean> SO_BROADCAST = valueOf("SO_BROADCAST");
public static final ChannelOption<Boolean> SO_KEEPALIVE = valueOf("SO_KEEPALIVE");
public static final ChannelOption<Integer> SO_SNDBUF = valueOf("SO_SNDBUF");
public static final ChannelOption<Integer> SO_RCVBUF = valueOf("SO_RCVBUF");
public static final ChannelOption<Boolean> SO_REUSEADDR = valueOf("SO_REUSEADDR");
public static final ChannelOption<Integer> SO_LINGER = valueOf("SO_LINGER");
public static final ChannelOption<Integer> SO_BACKLOG = valueOf("SO_BACKLOG");
public static final ChannelOption<Integer> SO_TIMEOUT = valueOf("SO_TIMEOUT");
..................省略..............
}
4. 为服务端NioServerSocketChannel中的Pipeline配置ChannelHandler
//serverSocketChannel中pipeline里的handler(主要是acceptor)
private volatile ChannelHandler handler;
public B handler(ChannelHandler handler) {
this.handler = ObjectUtil.checkNotNull(handler, "handler");
return self();
}
向NioServerSocketChannel中的Pipeline添加ChannelHandler分为两种方式:
-
显式添加:显式添加的方式是由用户在main线程中通过ServerBootstrap#handler的方式添加。如果需要添加多个ChannelHandler,则可以通过ChannelInitializer向pipeline中进行添加。
关于
ChannelInitializer后面笔者会有详细介绍,这里大家只需要知道ChannelInitializer是一种特殊的ChannelHandler,用于初始化pipeline。适用于向pipeline中添加多个ChannelHandler的场景。
ServerBootstrap b = new ServerBootstrap();
b.group(bossGroup, workerGroup)//配置主从Reactor
.channel(NioServerSocketChannel.class)//配置主Reactor中的channel类型
.handler(new ChannelInitializer<NioServerSocketChannel>() {
@Override
protected void initChannel(NioServerSocketChannel ch) throws Exception {
ChannelPipeline p = ch.pipeline();
p.addLast(channelhandler1)
.addLast(channelHandler2)
......
.addLast(channelHandler3);
}
})
-
隐式添加:隐式添加主要添加的就是主ReactorGroup的核心组件也就是下图中的acceptor,Netty中的实现为ServerBootstrapAcceptor,本质上也是一种ChannelHandler,主要负责在客户端连接建立好后,初始化客户端NioSocketChannel,在从Reactor线程组中选取一个Sub Reactor,将客户端NioSocketChannel注册到Sub Reactor中的selector上。
隐式添加
ServerBootstrapAcceptor是由Netty框架在启动的时候负责添加,用户无需关心。
在本例中,NioServerSocketChannel的PipeLine中只有两个ChannelHandler,一个由用户在外部显式添加的LoggingHandler,另一个是由Netty框架隐式添加的ServerBootstrapAcceptor。
其实我们在实际项目使用的过程中,不会向netty服务端
NioServerSocketChannel添加额外的ChannelHandler,NioServerSocketChannel只需要专心做好自己最重要的本职工作接收客户端连接就好了。这里额外添加一个LoggingHandler只是为了向大家展示ServerBootstrap的配置方法。
5. 为客户端NioSocketChannel中的Pipeline配置ChannelHandler
final EchoServerHandler serverHandler = new EchoServerHandler();
serverBootstrap.childHandler(new ChannelInitializer<SocketChannel>() {//设置从Reactor中注册channel的pipeline
@Override
public void initChannel(SocketChannel ch) throws Exception {
ChannelPipeline p = ch.pipeline();
p.addLast(new LoggingHandler(LogLevel.INFO));
p.addLast(serverHandler);
}
});
//socketChannel中pipeline中的处理handler
private volatile ChannelHandler childHandler;
public ServerBootstrap childHandler(ChannelHandler childHandler) {
this.childHandler = ObjectUtil.checkNotNull(childHandler, "childHandler");
return this;
}
向客户端NioSocketChannel中的Pipeline里添加ChannelHandler完全是由用户自己控制显式添加,添加的数量不受限制。
由于在Netty的IO线程模型中,是由单个Sub Reactor线程负责执行客户端NioSocketChannel中的Pipeline,一个Sub Reactor线程负责处理多个NioSocketChannel上的IO事件,如果Pipeline中的ChannelHandler添加的太多,就会影响Sub Reactor线程执行其他NioSocketChannel上的Pipeline,从而降低IO处理效率,降低吞吐量。
所以Pipeline中的ChannelHandler不易添加过多,并且不能再ChannelHandler中执行耗时的业务处理任务。
在我们通过ServerBootstrap配置netty服务端启动信息的时候,无论是向服务端NioServerSocketChannel的pipeline中添加ChannelHandler,还是向客户端NioSocketChannel的pipeline中添加ChannelHandler,当涉及到多个ChannelHandler添加的时候,我们都会用到ChannelInitializer,那么这个ChannelInitializer究竟是何方圣神,为什么要这样做呢?我们接着往下看~~
ChannelInitializer
首先ChannelInitializer它继承于ChannelHandler,它自己本身就是一个ChannelHandler,所以它可以添加到childHandler中。
其他的父类大家这里可以不用管,后面文章中笔者会一一为大家详细介绍。
那为什么不直接添加ChannelHandler而是选择用ChannelInitializer呢?
这里主要有两点原因:
-
前边我们提到,客户端
NioSocketChannel是在服务端accept连接后,在服务端NioServerSocketChannel中被创建出来的。但是此时我们正处于配置ServerBootStrap阶段,服务端还没有启动,更没有客户端连接上来,此时客户端NioSocketChannel还没有被创建出来,所以也就没办法向客户端NioSocketChannel的pipeline中添加ChannelHandler。 -
客户端
NioSocketChannel中Pipeline里可以添加任意多个ChannelHandler,但是Netty框架无法预知用户到底需要添加多少个ChannelHandler,所以Netty框架提供了回调函数ChannelInitializer#initChannel,使用户可以自定义ChannelHandler的添加行为。
当客户端NioSocketChannel注册到对应的Sub Reactor上后,紧接着就会初始化NioSocketChannel中的Pipeline,此时Netty框架会回调ChannelInitializer#initChannel执行用户自定义的添加逻辑。
public abstract class ChannelInitializer<C extends Channel> extends ChannelInboundHandlerAdapter {
@Override
@SuppressWarnings("unchecked")
public final void channelRegistered(ChannelHandlerContext ctx) throws Exception {
//当channelRegister事件发生时,调用initChannel初始化pipeline
if (initChannel(ctx)) {
.................省略...............
} else {
.................省略...............
}
}
private boolean initChannel(ChannelHandlerContext ctx) throws Exception {
if (initMap.add(ctx)) { // Guard against re-entrance.
try {
//此时客户单NioSocketChannel已经创建并初始化好了
initChannel((C) ctx.channel());
} catch (Throwable cause) {
.................省略...............
} finally {
.................省略...............
}
return true;
}
return false;
}
protected abstract void initChannel(C ch) throws Exception;
.................省略...............
}
这里由netty框架回调的ChannelInitializer#initChannel方法正是我们自定义的添加逻辑。
final EchoServerHandler serverHandler = new EchoServerHandler();
serverBootstrap.childHandler(new ChannelInitializer<SocketChannel>() {//设置从Reactor中注册channel的pipeline
@Override
public void initChannel(SocketChannel ch) throws Exception {
ChannelPipeline p = ch.pipeline();
p.addLast(new LoggingHandler(LogLevel.INFO));
p.addLast(serverHandler);
}
});
到此为止,Netty服务端启动所需要的必要配置信息,已经全部存入ServerBootStrap启动辅助类中。
接下来要做的事情就是服务端的启动了。
// Start the server. 绑定端口启动服务,开始监听accept事件
ChannelFuture f = serverBootStrap.bind(PORT).sync();
Netty服务端的启动
经过前面的铺垫终于来到了本文的核心内容----Netty服务端的启动过程。
如代码模板中的示例所示,Netty服务端的启动过程封装在io.netty.bootstrap.AbstractBootstrap#bind(int)函数中。
接下来我们看一下Netty服务端在启动过程中究竟干了哪些事情?
大家看到这副启动流程图先不要慌,接下来的内容笔者会带大家各个击破它,在文章的最后保证让大家看懂这副流程图。
我们先来从netty服务端启动的入口函数开始我们今天的源码解析旅程:
public ChannelFuture bind(int inetPort) {
return bind(new InetSocketAddress(inetPort));
}
public ChannelFuture bind(SocketAddress localAddress) {
//校验Netty核心组件是否配置齐全
validate();
//服务端开始启动,绑定端口地址,接收客户端连接
return doBind(ObjectUtil.checkNotNull(localAddress, "localAddress"));
}
private ChannelFuture doBind(final SocketAddress localAddress) {
//异步创建,初始化,注册ServerSocketChannel到main reactor上
final ChannelFuture regFuture = initAndRegister();
final Channel channel = regFuture.channel();
if (regFuture.cause() != null) {
return regFuture;
}
if (regFuture.isDone()) {
........serverSocketChannel向Main Reactor注册成功后开始绑定端口....,
} else {
//如果此时注册操作没有完成,则向regFuture添加operationComplete回调函数,注册成功后回调。
regFuture.addListener(new ChannelFutureListener() {
@Override
public void operationComplete(ChannelFuture future) throws Exception {
........serverSocketChannel向Main Reactor注册成功后开始绑定端口....,
});
return promise;
}
}
Netty服务端的启动流程总体如下:
-
创建服务端
NioServerSocketChannel并初始化。 -
将服务端
NioServerSocketChannel注册到主Reactor线程组中。 -
注册成功后,开始初始化
NioServerSocketChannel中的pipeline,然后在pipeline中触发channelRegister事件。 -
随后由
NioServerSocketChannel绑定端口地址。 -
绑定端口地址成功后,向
NioServerSocketChannel对应的Pipeline中触发传播ChannelActive事件,在ChannelActive事件回调中向Main Reactor注册OP_ACCEPT事件,开始等待客户端连接。服务端启动完成。
当netty服务端启动成功之后,最终我们会得到如下结构的阵型,开始枕戈待旦,准备接收客户端的连接,Reactor开始运转。
接下来,我们就来看下Netty源码是如何实现以上步骤的~~
1. initAndRegister
final ChannelFuture initAndRegister() {
Channel channel = null;
try {
//创建NioServerSocketChannel
//ReflectiveChannelFactory通过泛型,反射,工厂的方式灵活创建不同类型的channel
channel = channelFactory.newChannel();
//初始化NioServerSocketChannel
init(channel);
} catch (Throwable t) {
..............省略.................
}
//向MainReactor注册ServerSocketChannel
ChannelFuture regFuture = config().group().register(channel);
..............省略.................
return regFuture;
}
从函数命名中我们可以看出,这个函数主要做的事情就是首先创建NioServerSocketChannel,并对NioServerSocketChannel进行初始化,最后将NioServerSocketChannel注册到Main Reactor中。
1.1 创建NioServerSocketChannel
还记得我们在介绍ServerBootstrap启动辅助类配置服务端ServerSocketChannel类型的时候提到的工厂类ReflectiveChannelFactory吗?
因为当时我们在配置ServerBootstrap启动辅助类的时候,还没到启动阶段,而配置阶段并不是创建具体ServerSocketChannel的时机。
所以Netty通过工厂模式将要创建的ServerSocketChannel的类型(通过泛型指定)以及 创建的过程(封装在newChannel函数中)统统先封装在工厂类ReflectiveChannelFactory中。
ReflectiveChannelFactory通过泛型,反射,工厂的方式灵活创建不同类型的channel
等待创建时机来临,我们调用保存在ServerBootstrap中的channelFactory直接进行创建。
public class ReflectiveChannelFactory<T extends Channel> implements ChannelFactory<T> {
private final Constructor<? extends T> constructor;
@Override
public T newChannel() {
try {
return constructor.newInstance();
} catch (Throwable t) {
throw new ChannelException("Unable to create Channel from class " + constructor.getDeclaringClass(), t);
}
}
}
下面我们来看下NioServerSocketChannel的构建过程:
1.1.1 NioServerSocketChannel
public class NioServerSocketChannel extends AbstractNioMessageChannel
implements io.netty.channel.socket.ServerSocketChannel {
//SelectorProvider(用于创建Selector和Selectable Channels)
private static final SelectorProvider DEFAULT_SELECTOR_PROVIDER = SelectorProvider.provider();
public NioServerSocketChannel() {
this(newSocket(DEFAULT_SELECTOR_PROVIDER));
}
//创建JDK NIO ServerSocketChannel
private static ServerSocketChannel newSocket(SelectorProvider provider) {
try {
return provider.openServerSocketChannel();
} catch (IOException e) {
throw new ChannelException(
"Failed to open a server socket.", e);
}
}
//ServerSocketChannel相关的配置
private final ServerSocketChannelConfig config;
public NioServerSocketChannel(ServerSocketChannel channel) {
//父类AbstractNioChannel中保存JDK NIO原生ServerSocketChannel以及要监听的事件OP_ACCEPT
super(null, channel, SelectionKey.OP_ACCEPT);
//DefaultChannelConfig中设置用于Channel接收数据用的buffer->AdaptiveRecvByteBufAllocator
config = new NioServerSocketChannelConfig(this, javaChannel().socket());
}
}
-
首先调用
newSocket创建JDK NIO 原生ServerSocketChannel,这里调用了SelectorProvider#openServerSocketChannel来创建JDK NIO 原生ServerSocketChannel,我们在上篇文章《聊聊Netty那些事儿之Reactor在Netty中的实现(创建篇)》中详细的介绍了SelectorProvider相关内容,当时是用SelectorProvider来创建Reactor中的Selector。大家还记得吗?? -
通过父类构造器设置
NioServerSocketChannel感兴趣的IO事件,这里设置的是SelectionKey.OP_ACCEPT事件。并将JDK NIO 原生ServerSocketChannel封装起来。 -
创建
Channel的配置类NioServerSocketChannelConfig,在配置类中封装了对Channel底层的一些配置行为,以及JDK中的ServerSocket。以及创建NioServerSocketChannel接收数据用的Buffer分配器AdaptiveRecvByteBufAllocator。
NioServerSocketChannelConfig没什么重要的东西,我们这里也不必深究,它就是管理NioServerSocketChannel相关的配置,这里唯一需要大家注意的是这个用于Channel接收数据用的Buffer分配器AdaptiveRecvByteBufAllocator,我们后面在介绍Netty如何接收连接的时候还会提到。
NioServerSocketChannel的整体构建过程介绍完了,现在我们来按照继承层次再回过头来看下NioServerSocketChannel的层次构建,来看下每一层都创建了什么,封装了什么,这些信息都是Channel的核心信息,所以有必要了解一下。
在NioServerSocketChannel的创建过程中,我们主要关注继承结构图中红框标注的三个类,其他的我们占时先不用管。
其中AbstractNioMessageChannel类主要是对NioServerSocketChannel底层读写行为的封装和定义,比如accept接收客户端连接。这个我们后续会介绍到,这里我们并不展开。
1.1.2 AbstractNioChannel
public abstract class AbstractNioChannel extends AbstractChannel {
//JDK NIO原生Selectable Channel
private final SelectableChannel ch;
// Channel监听事件集合 这里是SelectionKey.OP_ACCEPT事件
protected final int readInterestOp;
protected AbstractNioChannel(Channel parent, SelectableChannel ch, int readInterestOp) {
super(parent);
this.ch = ch;
this.readInterestOp = readInterestOp;
try {
//设置Channel为非阻塞 配合IO多路复用模型
ch.configureBlocking(false);
} catch (IOException e) {
.............省略................
}
}
}
-
封装由
SelectorProvider创建出来的JDK NIO原生ServerSocketChannel。 -
封装
Channel在创建时指定感兴趣的IO事件,对于NioServerSocketChannel来说感兴趣的IO事件为OP_ACCEPT事件。 -
设置JDK NIO原生
ServerSocketChannel为非阻塞模式, 配合IO多路复用模型。
1.1.3 AbstractChannel
public abstract class AbstractChannel extends DefaultAttributeMap implements Channel {
//channel是由创建层次的,比如ServerSocketChannel 是 SocketChannel的 parent
private final Channel parent;
//channel全局唯一ID machineId+processId+sequence+timestamp+random
private final ChannelId id;
//unsafe用于封装对底层socket的相关操作
private final Unsafe unsafe;
//为channel分配独立的pipeline用于IO事件编排
private final DefaultChannelPipeline pipeline;
protected AbstractChannel(Channel parent) {
this.parent = parent;
//channel全局唯一ID machineId+processId+sequence+timestamp+random
id = newId();
//unsafe用于定义实现对Channel的底层操作
unsafe = newUnsafe();
//为channel分配独立的pipeline用于IO事件编排
pipeline = newChannelPipeline();
}
}
-
Netty中的
Channel创建是有层次的,这里的parent属性用来保存上一级的Channel,比如这里的NioServerSocketChannel是顶级Channel,所以它的parent = null。客户端NioSocketChannel是由NioServerSocketChannel创建的,所以它的parent = NioServerSocketChannel。 -
为
Channel分配全局唯一的ChannelId。ChannelId由机器Id(machineId),进程Id(processId),序列号(sequence),时间戳(timestamp),随机数(random)构成
private DefaultChannelId() {
data = new byte[MACHINE_ID.length + PROCESS_ID_LEN + SEQUENCE_LEN + TIMESTAMP_LEN + RANDOM_LEN];
int i = 0;
// machineId
System.arraycopy(MACHINE_ID, 0, data, i, MACHINE_ID.length);
i += MACHINE_ID.length;
// processId
i = writeInt(i, PROCESS_ID);
// sequence
i = writeInt(i, nextSequence.getAndIncrement());
// timestamp (kind of)
i = writeLong(i, Long.reverse(System.nanoTime()) ^ System.currentTimeMillis());
// random
int random = PlatformDependent.threadLocalRandom().nextInt();
i = writeInt(i, random);
assert i == data.length;
hashCode = Arrays.hashCode(data);
}
-
创建 NioServerSocketChannel的底层操作类Unsafe。这里创建的是io.netty.channel.nio.AbstractNioMessageChannel.NioMessageUnsafe。
Unsafe为Channel接口的一个内部接口,用于定义实现对Channel底层的各种操作,Unsafe接口定义的操作行为只能由Netty框架的Reactor线程调用,用户线程禁止调用。
interface Unsafe {
//分配接收数据用的Buffer
RecvByteBufAllocator.Handle recvBufAllocHandle();
//服务端绑定的端口地址
SocketAddress localAddress();
//远端地址
SocketAddress remoteAddress();
//channel向Reactor注册
void register(EventLoop eventLoop, ChannelPromise promise);
//服务端绑定端口地址
void bind(SocketAddress localAddress, ChannelPromise promise);
//客户端连接服务端
void connect(SocketAddress remoteAddress, SocketAddress localAddress, ChannelPromise promise);
//关闭channle
void close(ChannelPromise promise);
//读数据
void beginRead();
//写数据
void write(Object msg, ChannelPromise promise);
}
-
为 NioServerSocketChannel分配独立的pipeline用于IO事件编排。pipeline其实是一个ChannelHandlerContext类型的双向链表。头结点HeadContext,尾结点TailContext。ChannelHandlerContext中包装着ChannelHandler。
ChannelHandlerContext保存 ChannelHandler上下文信息,用于事件传播。后面笔者会单独开一篇文章介绍,这里我们还是聚焦于启动主线。
这里只是为了让大家简单理解pipeline的一个大致的结构,后面会写一篇文章专门详细讲解pipeline。
protected DefaultChannelPipeline(Channel channel) {
this.channel = ObjectUtil.checkNotNull(channel, "channel");
succeededFuture = new SucceededChannelFuture(channel, null);
voidPromise = new VoidChannelPromise(channel, true);
tail = new TailContext(this);
head = new HeadContext(this);
head.next = tail;
tail.prev = head;
}
到了这里NioServerSocketChannel就创建完毕了,我们来回顾下它到底包含了哪些核心信息。
1.2 初始化NioServerSocketChannel
void init(Channel channel) {
//向NioServerSocketChannelConfig设置ServerSocketChannelOption
setChannelOptions(channel, newOptionsArray(), logger);
//向netty自定义的NioServerSocketChannel设置attributes
setAttributes(channel, attrs0().entrySet().toArray(EMPTY_ATTRIBUTE_ARRAY));
ChannelPipeline p = channel.pipeline();
//获取从Reactor线程组
final EventLoopGroup currentChildGroup = childGroup;
//获取用于初始化客户端NioSocketChannel的ChannelInitializer
final ChannelHandler currentChildHandler = childHandler;
//获取用户配置的客户端SocketChannel的channelOption以及attributes
final Entry<ChannelOption<?>, Object>[] currentChildOptions;
synchronized (childOptions) {
currentChildOptions = childOptions.entrySet().toArray(EMPTY_OPTION_ARRAY);
}
final Entry<AttributeKey<?>, Object>[] currentChildAttrs = childAttrs.entrySet().toArray(EMPTY_ATTRIBUTE_ARRAY);
//向NioServerSocketChannel中的pipeline添加初始化ChannelHandler的逻辑
p.addLast(new ChannelInitializer<Channel>() {
@Override
public void initChannel(final Channel ch) {
final ChannelPipeline pipeline = ch.pipeline();
//ServerBootstrap中用户指定的channelHandler
ChannelHandler handler = config.handler();
if (handler != null) {
//LoggingHandler
pipeline.addLast(handler);
}
//添加用于接收客户端连接的acceptor
ch.eventLoop().execute(new Runnable() {
@Override
public void run() {
pipeline.addLast(new ServerBootstrapAcceptor(
ch, currentChildGroup, currentChildHandler, currentChildOptions, currentChildAttrs));
}
});
}
});
}
-
向
NioServerSocketChannelConfig设置ServerSocketChannelOption。 -
向netty自定义的
NioServerSocketChannel设置ChannelAttributes
Netty自定义的SocketChannel类型均继承AttributeMap接口以及DefaultAttributeMap类,正是它们定义了ChannelAttributes。用于向Channel添加用户自定义的一些信息。
这个
ChannelAttributes的用处大有可为,Netty后边的许多特性都是依靠这个ChannelAttributes来实现的。这里先卖个关子,大家可以自己先想一下可以用这个ChannelAttributes做哪些事情?
-
获取从Reactor线程组
childGroup,以及用于初始化客户端NioSocketChannel的ChannelInitializer,ChannelOption,ChannelAttributes,这些信息均是由用户在启动的时候向ServerBootstrap添加的客户端NioServerChannel配置信息。这里用这些信息来初始化ServerBootstrapAcceptor。因为后续会在ServerBootstrapAcceptor中接收客户端连接以及创建NioServerChannel。 -
向
NioServerSocketChannel中的pipeline添加用于初始化pipeline的ChannelInitializer。
问题来了,这里为什么不干脆直接将ChannelHandler添加到pipeline中,而是又使用到了ChannelInitializer呢?
其实原因有两点:
-
为了保证
线程安全地初始化pipeline,所以初始化的动作需要由Reactor线程进行,而当前线程是用户程序的启动Main线程并不是Reactor线程。这里不能立即初始化。 -
初始化
Channel中pipeline的动作,需要等到Channel注册到对应的Reactor中才可以进行初始化,当前只是创建好了NioServerSocketChannel,但并未注册到Main Reactor上。
初始化
NioServerSocketChannel中pipeline的时机是:当NioServerSocketChannel注册到Main Reactor之后,绑定端口地址之前。
前边在介绍
ServerBootstrap配置childHandler时也用到了ChannelInitializer,还记得吗??
问题又来了,大家注意下ChannelInitializer#initChannel方法,在该初始化回调方法中,添加LoggingHandler是直接向pipeline中添加,而添加Acceptor为什么不是直接添加而是封装成异步任务呢?
这里先给大家卖个关子,笔者会在后续流程中为大家解答~~~~~
此时NioServerSocketChannel中的pipeline结构如下图所示:
1.3 向Main Reactor注册NioServerSocketChannel
从ServerBootstrap获取主Reactor线程组NioEventLoopGroup,将NioServerSocketChannel注册到NioEventLoopGroup中。
ChannelFuture regFuture = config().group().register(channel);
下面我们来看下具体的注册过程:
1.3.1 主Reactor线程组中选取一个Main Reactor进行注册
@Override
public ChannelFuture register(Channel channel) {
return next().register(channel);
}
@Override
public EventExecutor next() {
return chooser.next();
}
//获取绑定策略
@Override
public EventExecutorChooser newChooser(EventExecutor[] executors) {
if (isPowerOfTwo(executors.length)) {
return new PowerOfTwoEventExecutorChooser(executors);
} else {
return new GenericEventExecutorChooser(executors);
}
}
//采用轮询round-robin的方式选择Reactor
@Override
public EventExecutor next() {
return executors[(int) Math.abs(idx.getAndIncrement() % executors.length)];
}
Netty通过next()方法根据上篇文章《聊聊Netty那些事儿之Reactor在Netty中的实现(创建篇)》提到的channel到reactor的绑定策略,从ReactorGroup中选取一个Reactor进行注册绑定。之后Channel生命周期内的所有IO 事件都由这个Reactor 负责处理,如 accept、connect、read、write等 IO 事件。
一个
channel只能绑定到一个Reactor上,一个Reactor负责监听多个channel。
由于这里是
NioServerSocketChannle向Main Reactor进行注册绑定,所以Main Reactor主要负责处理的IO事件是OP_ACCEPT事件。
1.3.2 向绑定后的Main Reactor进行注册
向Reactor进行注册的行为定义在NioEventLoop的父类SingleThreadEventLoop中,印象模糊的同学可以在回看下上篇文章中的NioEventLoop继承结构小节内容。
public abstract class SingleThreadEventLoop extends SingleThreadEventExecutor implements EventLoop {
@Override
public ChannelFuture register(Channel channel) {
//注册channel到绑定的Reactor上
return register(new DefaultChannelPromise(channel, this));
}
@Override
public ChannelFuture register(final ChannelPromise promise) {
ObjectUtil.checkNotNull(promise, "promise");
//unsafe负责channel底层的各种操作
promise.channel().unsafe().register(this, promise);
return promise;
}
}
通过NioServerSocketChannel中的Unsafe类执行底层具体的注册动作。
protected abstract class AbstractUnsafe implements Unsafe {
/**
* 注册Channel到绑定的Reactor上
* */
@Override
public final void register(EventLoop eventLoop, final ChannelPromise promise) {
ObjectUtil.checkNotNull(eventLoop, "eventLoop");
if (isRegistered()) {
promise.setFailure(new IllegalStateException("registered to an event loop already"));
return;
}
//EventLoop的类型要与Channel的类型一样 Nio Oio Aio
if (!isCompatible(eventLoop)) {
promise.setFailure(
new IllegalStateException("incompatible event loop type: " + eventLoop.getClass().getName()));
return;
}
//在channel上设置绑定的Reactor
AbstractChannel.this.eventLoop = eventLoop;
/**
* 执行channel注册的操作必须是Reactor线程来完成
*
* 1: 如果当前执行线程是Reactor线程,则直接执行register0进行注册
* 2:如果当前执行线程是外部线程,则需要将register0注册操作 封装程异步Task 由Reactor线程执行
* */
if (eventLoop.inEventLoop()) {
register0(promise);
} else {
try {
eventLoop.execute(new Runnable() {
@Override
public void run() {
register0(promise);
}
});
} catch (Throwable t) {
...............省略...............
}
}
}
}
-
首先检查
NioServerSocketChannel是否已经完成注册。如果以完成注册,则直接设置代表注册操作结果的ChannelPromise为fail状态。 -
通过
isCompatible方法验证Reactor模型EventLoop是否与Channel的类型匹配。NioEventLoop对应于NioServerSocketChannel。
上篇文章我们介绍过 Netty对三种
IO模型:Oio,Nio,Aio的支持,用户可以通过改变Netty核心类的前缀轻松切换IO模型。isCompatible方法目的就是需要保证Reactor和Channel使用的是同一种IO模型。
-
在
Channel中保存其绑定的Reactor实例。 -
执行
Channel向Reactor注册的动作必须要确保是在Reactor线程中执行。 -
如果当前线程是 Reactor线程则直接执行注册动作register0 -
如果当前线程不是 Reactor线程,则需要将注册动作register0封装成异步任务,存放在Reactor中的taskQueue中,等待Reactor线程执行。
当前执行线程并不是
Reactor线程,而是用户程序的启动线程Main线程。
1.3.3 Reactor线程的启动
上篇文章中我们在介绍NioEventLoopGroup的创建过程中提到了一个构造器参数executor,它用于启动Reactor线程,类型为ThreadPerTaskExecutor。
当时笔者向大家卖了一个关子~~“Reactor线程是何时启动的?”
那么现在就到了为大家揭晓谜底的时候了~~
Reactor线程的启动是在向Reactor提交第一个异步任务的时候启动的。
Netty中的主Reactor线程组NioEventLoopGroup中的Main ReactorNioEventLoop是在用户程序Main线程向Main Reactor提交用于注册NioServerSocketChannel的异步任务时开始启动。
eventLoop.execute(new Runnable() {
@Override
public void run() {
register0(promise);
}
});
接下来我们关注下NioEventLoop的execute方法
public abstract class SingleThreadEventExecutor extends AbstractScheduledEventExecutor implements OrderedEventExecutor {
@Override
public void execute(Runnable task) {
ObjectUtil.checkNotNull(task, "task");
execute(task, !(task instanceof LazyRunnable) && wakesUpForTask(task));
}
private void execute(Runnable task, boolean immediate) {
//当前线程是否为Reactor线程
boolean inEventLoop = inEventLoop();
//addTaskWakesUp = true addTask唤醒Reactor线程执行任务
addTask(task);
if (!inEventLoop) {
//如果当前线程不是Reactor线程,则启动Reactor线程
//这里可以看出Reactor线程的启动是通过 向NioEventLoop添加异步任务时启动的
startThread();
.....................省略.....................
}
.....................省略.....................
}
}
-
首先将异步任务
task添加到Reactor中的taskQueue中。 -
判断当前线程是否为
Reactor线程,此时当前执行线程为用户程序启动线程,所以这里调用startThread启动Reactor线程。
1.3.4 startThread
public abstract class SingleThreadEventExecutor extends AbstractScheduledEventExecutor implements OrderedEventExecutor {
//定义Reactor线程状态
private static final int ST_NOT_STARTED = 1;
private static final int ST_STARTED = 2;
private static final int ST_SHUTTING_DOWN = 3;
private static final int ST_SHUTDOWN = 4;
private static final int ST_TERMINATED = 5;
//Reactor线程状态 初始为 未启动状态
private volatile int state = ST_NOT_STARTED;
//Reactor线程状态字段state 原子更新器
private static final AtomicIntegerFieldUpdater<SingleThreadEventExecutor> STATE_UPDATER =
AtomicIntegerFieldUpdater.newUpdater(SingleThreadEventExecutor.class, "state");
private void startThread() {
if (state == ST_NOT_STARTED) {
if (STATE_UPDATER.compareAndSet(this, ST_NOT_STARTED, ST_STARTED)) {
boolean success = false;
try {
doStartThread();
success = true;
} finally {
if (!success) {
STATE_UPDATER.compareAndSet(this, ST_STARTED, ST_NOT_STARTED);
}
}
}
}
}
}
-
Reactor线程初始化状态为ST_NOT_STARTED,首先CAS更新状态为ST_STARTED -
doStartThread启动Reactor线程 -
启动失败的话,需要将
Reactor线程状态改回ST_NOT_STARTED
//ThreadPerTaskExecutor 用于启动Reactor线程
private final Executor executor;
private void doStartThread() {
assert thread == null;
executor.execute(new Runnable() {
@Override
public void run() {
thread = Thread.currentThread();
if (interrupted) {
thread.interrupt();
}
boolean success = false;
updateLastExecutionTime();
try {
//Reactor线程开始启动
SingleThreadEventExecutor.this.run();
success = true;
}
................省略..............
}
这里就来到了ThreadPerTaskExecutor类型的executor的用武之地了。
-
Reactor线程的核心工作之前介绍过:轮询所有注册其上的Channel中的IO就绪事件,处理对应Channel上的IO事件,执行异步任务。Netty将这些核心工作封装在io.netty.channel.nio.NioEventLoop#run方法中。
-
将 NioEventLoop#run封装在异步任务中,提交给executor执行,Reactor线程至此开始工作了就。
public final class ThreadPerTaskExecutor implements Executor {
private final ThreadFactory threadFactory;
@Override
public void execute(Runnable command) {
//启动Reactor线程
threadFactory.newThread(command).start();
}
}
此时Reactor线程已经启动,后面的工作全部都由这个Reactor线程来负责执行了。
而用户启动线程在向Reactor提交完NioServerSocketChannel的注册任务register0后,就逐步退出调用堆栈,回退到最开始的启动入口处ChannelFuture f = b.bind(PORT).sync()。
此时Reactor中的任务队列中只有一个任务register0,Reactor线程启动后,会从任务队列中取出任务执行。
至此NioServerSocketChannel的注册工作正式拉开帷幕~~
1.3.5 register0
//true if the channel has never been registered, false otherwise
private boolean neverRegistered = true;
private void register0(ChannelPromise promise) {
try {
//查看注册操作是否已经取消,或者对应channel已经关闭
if (!promise.setUncancellable() || !ensureOpen(promise)) {
return;
}
boolean firstRegistration = neverRegistered;
//执行真正的注册操作
doRegister();
//修改注册状态
neverRegistered = false;
registered = true;
//回调pipeline中添加的ChannelInitializer的handlerAdded方法,在这里初始化channelPipeline
pipeline.invokeHandlerAddedIfNeeded();
//设置regFuture为success,触发operationComplete回调,将bind操作放入Reactor的任务队列中,等待Reactor线程执行。
safeSetSuccess(promise);
//触发channelRegister事件
pipeline.fireChannelRegistered();
//对于服务端ServerSocketChannel来说 只有绑定端口地址成功后 channel的状态才是active的。
//此时绑定操作作为异步任务在Reactor的任务队列中,绑定操作还没开始,所以这里的isActive()是false
if (isActive()) {
if (firstRegistration) {
//触发channelActive事件
pipeline.fireChannelActive();
} else if (config().isAutoRead()) {
beginRead();
}
}
} catch (Throwable t) {
............省略.............
}
}
register0是驱动整个Channel注册绑定流程的关键方法,下面我们来看下它的核心逻辑:
-
首先需要检查
Channel的注册动作是否在Reactor线程外被取消了已经!promise.setUncancellable()。检查要注册的Channel是否已经关闭!ensureOpen(promise)。如果Channel已经关闭或者注册操作已经被取消,那么就直接返回,停止注册流程。 -
调用
doRegister()方法,执行真正的注册操作。最终实现在AbstractChannel的子类AbstractNioChannel中,这个我们一会在介绍,先关注整体流程。
public abstract class AbstractChannel extends DefaultAttributeMap implements Channel {
/**
* Is called after the {@link Channel} is registered with its {@link EventLoop} as part of the register process.
*
* Sub-classes may override this method
*/
protected void doRegister() throws Exception {
// NOOP
}
}
-
当 Channel向Reactor注册完毕后,调用pipeline.invokeHandlerAddedIfNeeded()方法,触发回调pipeline中添加的ChannelInitializer的handlerAdded方法,在handlerAdded方法中利用前面提到的ChannelInitializer初始化ChannelPipeline。
初始化
ChannelPipeline的时机是当Channel向对应的Reactor注册成功后,在handlerAdded事件回调中利用ChannelInitializer进行初始化。
-
设置 regFuture为Success,并回调注册在regFuture上的ChannelFutureListener#operationComplete方法,在operationComplete回调方法中将绑定操作封装成异步任务,提交到Reactor的taskQueue中。等待Reactor的执行。
还记得这个
regFuture在哪里出现的吗?它是在哪里被创建,又是在哪里添加的ChannelFutureListener呢?大家还有印象吗?回忆不起来也没关系,笔者后面还会提到
-
通过 pipeline.fireChannelRegistered()在pipeline中触发channelRegister事件。
pipeline中channelHandler的channelRegistered方法被回调。
-
对于Netty服务端 NioServerSocketChannel来说, 只有绑定端口地址成功后 channel的状态才是active的。此时绑定操作在regFuture上注册的ChannelFutureListener#operationComplete回调方法中被作为异步任务提交到了Reactor的任务队列中,Reactor线程还没开始执行绑定任务。所以这里的isActive()是false。
当
Reactor线程执行完register0方法后,才会去执行绑定任务。
下面我们来看下register0方法中这些核心步骤的具体实现:
1.3.6 doRegister()
public abstract class AbstractNioChannel extends AbstractChannel {
//channel注册到Selector后获得的SelectKey
volatile SelectionKey selectionKey;
@Override
protected void doRegister() throws Exception {
boolean selected = false;
for (;;) {
try {
selectionKey = javaChannel().register(eventLoop().unwrappedSelector(), 0, this);
return;
} catch (CancelledKeyException e) {
...............省略....................
}
}
}
}
调用底层JDK NIO Channel方法java.nio.channels.SelectableChannel#register(java.nio.channels.Selector, int, java.lang.Object),将NettyNioServerSocketChannel中包装的JDK NIO ServerSocketChannel注册到Reactor中的JDK NIO Selector上。
简单介绍下SelectableChannel#register方法参数的含义:
-
Selector:表示JDK NIO Channel将要向哪个Selector进行注册。 -
int ops:表示Channel上感兴趣的IO事件,当对应的IO事件就绪时,Selector会返回Channel对应的SelectionKey。
SelectionKey可以理解为Channel在Selector上的特殊表示形式,SelectionKey中封装了Channel感兴趣的IO事件集合~~~interestOps,以及IO就绪的事件集合~~readyOps, 同时也封装了对应的JDK NIO Channel以及注册的Selector。最后还有一个重要的属性attachment,可以允许我们在SelectionKey上附加一些自定义的对象。
-
Object attachment:向SelectionKey中添加用户自定义的附加对象。
这里
NioServerSocketChannel向Reactor中的Selector注册的IO事件为0,这个操作的主要目的是先获取到Channel在Selector中对应的SelectionKey,完成注册。当绑定操作完成后,在去向SelectionKey添加感兴趣的IO事件~~~OP_ACCEPT事件。
同时通过
SelectableChannel#register方法将Netty自定义的NioServerSocketChannel(这里的this指针)附着在SelectionKey的attechment属性上,完成Netty自定义Channel与JDK NIOChannel的关系绑定。这样在每次对Selector进行IO就绪事件轮询时,Netty 都可以从JDK NIO Selector返回的SelectionKey中获取到自定义的Channel对象(这里指的就是NioServerSocketChannel)。
1.3.7 HandlerAdded事件回调中初始化ChannelPipeline
当NioServerSocketChannel注册到Main Reactor上的Selector后,Netty通过调用pipeline.invokeHandlerAddedIfNeeded()开始回调NioServerSocketChannel中pipeline里的ChannelHandler的handlerAdded方法。
此时NioServerSocketChannel的pipeline结构如下:
此时pipeline中只有在初始化NioServerSocketChannel时添加的ChannelInitializer。
我们来看下ChannelInitializer中handlerAdded回调方法具体作了哪些事情~~
public abstract class ChannelInitializer<C extends Channel> extends ChannelInboundHandlerAdapter {
@Override
public void handlerAdded(ChannelHandlerContext ctx) throws Exception {
if (ctx.channel().isRegistered()) {
if (initChannel(ctx)) {
//初始化工作完成后,需要将自身从pipeline中移除
removeState(ctx);
}
}
}
//ChannelInitializer实例是被所有的Channel共享的,用于初始化ChannelPipeline
//通过Set集合保存已经初始化的ChannelPipeline,避免重复初始化同一ChannelPipeline
private final Set<ChannelHandlerContext> initMap = Collections.newSetFromMap(
new ConcurrentHashMap<ChannelHandlerContext, Boolean>());
private boolean initChannel(ChannelHandlerContext ctx) throws Exception {
if (initMap.add(ctx)) { // Guard against re-entrance.
try {
initChannel((C) ctx.channel());
} catch (Throwable cause) {
exceptionCaught(ctx, cause);
} finally {
ChannelPipeline pipeline = ctx.pipeline();
if (pipeline.context(this) != null) {
//初始化完毕后,从pipeline中移除自身
pipeline.remove(this);
}
}
return true;
}
return false;
}
//匿名类实现,这里指定具体的初始化逻辑
protected abstract void initChannel(C ch) throws Exception;
private void removeState(final ChannelHandlerContext ctx) {
//从initMap防重Set集合中删除ChannelInitializer
if (ctx.isRemoved()) {
initMap.remove(ctx);
} else {
ctx.executor().execute(new Runnable() {
@Override
public void run() {
initMap.remove(ctx);
}
});
}
}
}
ChannelInitializer中的初始化逻辑比较简单明了:
-
首先要判断必须是当前
Channel已经完成注册后,才可以进行pipeline的初始化。ctx.channel().isRegistered() -
调用
ChannelInitializer的匿名类指定的initChannel执行自定义的初始化逻辑。
p.addLast(new ChannelInitializer<Channel>() {
@Override
public void initChannel(final Channel ch) {
final ChannelPipeline pipeline = ch.pipeline();
//ServerBootstrap中用户指定的channelHandler
ChannelHandler handler = config.handler();
if (handler != null) {
pipeline.addLast(handler);
}
ch.eventLoop().execute(new Runnable() {
@Override
public void run() {
pipeline.addLast(new ServerBootstrapAcceptor(
ch, currentChildGroup, currentChildHandler, currentChildOptions, currentChildAttrs));
}
});
}
});
还记得在初始化
NioServerSocketChannel时。io.netty.bootstrap.ServerBootstrap#init方法中向pipeline中添加的ChannelInitializer吗?
-
当执行完 initChannel 方法后,ChannelPipeline的初始化就结束了,此时ChannelInitializer就没必要再继续呆在pipeline中了,所需要将ChannelInitializer从pipeline中删除。pipeline.remove(this)
当初始化完pipeline时,此时pipeline的结构再次发生了变化:
此时Main Reactor中的任务队列taskQueue结构变化为:
添加ServerBootstrapAcceptor的任务是在初始化NioServerSocketChannel的时候向main reactor提交过去的。还记得吗?
1.3.8 回调regFuture的ChannelFutureListener
在本小节《Netty服务端的启动》的最开始,我们介绍了服务端启动的入口函数io.netty.bootstrap.AbstractBootstrap#doBind,在函数的最开头调用了initAndRegister()方法用来创建并初始化NioServerSocketChannel,之后便会将NioServerSocketChannel注册到Main Reactor中。
注册的操作是一个异步的过程,所以在initAndRegister()方法调用后返回一个代表注册结果的ChannelFuture regFuture。
public abstract class AbstractBootstrap<B extends AbstractBootstrap<B, C>, C extends Channel> implements Cloneable {
private ChannelFuture doBind(final SocketAddress localAddress) {
//异步创建,初始化,注册ServerSocketChannel
final ChannelFuture regFuture = initAndRegister();
final Channel channel = regFuture.channel();
if (regFuture.cause() != null) {
return regFuture;
}
if (regFuture.isDone()) {
//如果注册完成,则进行绑定操作
ChannelPromise promise = channel.newPromise();
doBind0(regFuture, channel, localAddress, promise);
return promise;
} else {
final PendingRegistrationPromise promise = new PendingRegistrationPromise(channel);
//添加注册完成 回调函数
regFuture.addListener(new ChannelFutureListener() {
@Override
public void operationComplete(ChannelFuture future) throws Exception {
...............省略...............
// 注册完成后,Reactor线程回调这里
doBind0(regFuture, channel, localAddress, promise);
}
}
});
return promise;
}
}
}
之后会向ChannelFuture regFuture添加一个注册完成后的回调函数~~~~ ChannelFutureListener。在回调函数operationComplete中开始发起绑端口地址流程。
那么这个回调函数在什么时候?什么地方发起的呢??
让我们在回到本小节的主题register0方法的流程中:
当调用doRegister()方法完成NioServerSocketChannel向Main Reactor的注册后,紧接着会调用pipeline.invokeHandlerAddedIfNeeded()方法中触发ChannelInitializer#handlerAdded回调中对pipeline进行初始化。
最后在safeSetSuccess方法中,开始回调注册在regFuture上的ChannelFutureListener。
protected final void safeSetSuccess(ChannelPromise promise) {
if (!(promise instanceof VoidChannelPromise) && !promise.trySuccess()) {
logger.warn("Failed to mark a promise as success because it is done already: {}", promise);
}
}
@Override
public boolean trySuccess() {
return trySuccess(null);
}
@Override
public boolean trySuccess(V result) {
return setSuccess0(result);
}
private boolean setSuccess0(V result) {
return setValue0(result == null ? SUCCESS : result);
}
private boolean setValue0(Object objResult) {
if (RESULT_UPDATER.compareAndSet(this, null, objResult) ||
RESULT_UPDATER.compareAndSet(this, UNCANCELLABLE, objResult)) {
if (checkNotifyWaiters()) {
//回调注册在promise上的listeners
notifyListeners();
}
return true;
}
return false;
}
safeSetSuccess的逻辑比较简单,首先设置regFuture结果为success,并且回调注册在regFuture上的ChannelFutureListener。
需要提醒的是,执行
safeSetSuccess方法,以及后边回调regFuture上的ChannelFutureListener这些动作都是由Reactor线程执行的。
关于Netty中的
Promise模型后边我会在写一篇专门的文章进行分析,这里大家只需清楚大体的流程即可。不必在意过多的细节。
下面我们把视角切换到regFuture上的ChannelFutureListener回调中,看看在Channel注册完成后,Netty又会做哪些事情?
2. doBind0
public abstract class AbstractBootstrap<B extends AbstractBootstrap<B, C>, C extends Channel> implements Cloneable {
private static void doBind0(
final ChannelFuture regFuture, final Channel channel,
final SocketAddress localAddress, final ChannelPromise promise) {
channel.eventLoop().execute(new Runnable() {
@Override
public void run() {
if (regFuture.isSuccess()) {
channel.bind(localAddress, promise).addListener(ChannelFutureListener.CLOSE_ON_FAILURE);
} else {
promise.setFailure(regFuture.cause());
}
}
});
}
}
这里Netty又将绑定端口地址的操作封装成异步任务,提交给Reactor执行。
但是这里有一个问题,其实此时执行doBind0方法的线程正是Reactor线程,那为什么不直接在这里去执行bind操作,而是再次封装成异步任务提交给Reactor中的taskQueue呢?
反正最终都是由Reactor线程执行,这其中又有什么分别呢?
经过上小节的介绍我们知道,bind0方法的调用是由io.netty.channel.AbstractChannel.AbstractUnsafe#register0方法在将NioServerSocketChannel注册到Main Reactor之后,并且NioServerSocketChannel的pipeline已经初始化完毕后,通过safeSetSuccess方法回调过来的。
这个过程全程是由Reactor线程来负责执行的,但是此时register0方法并没有执行完毕,还需要执行后面的逻辑。
而绑定逻辑需要在注册逻辑执行完之后执行,所以在doBind0方法中Reactor线程会将绑定操作封装成异步任务先提交给taskQueue中保存,这样可以使Reactor线程立马从safeSetSuccess中返回,继续执行剩下的register0方法逻辑。
private void register0(ChannelPromise promise) {
try {
................省略............
doRegister();
pipeline.invokeHandlerAddedIfNeeded();
safeSetSuccess(promise);
//触发channelRegister事件
pipeline.fireChannelRegistered();
if (isActive()) {
................省略............
}
} catch (Throwable t) {
................省略............
}
}
当Reactor线程执行完register0方法后,就会从taskQueue中取出异步任务执行。
此时Reactor线程中的taskQueue结构如下:
-
Reactor线程会先取出位于taskQueue队首的任务执行,这里是指向NioServerSocketChannel的pipeline中添加ServerBootstrapAcceptor的异步任务。
此时NioServerSocketChannel中pipeline的结构如下:
-
Reactor线程执行绑定任务。
3. 绑定端口地址
对Channel的操作行为全部定义在ChannelOutboundInvoker接口中。
public interface ChannelOutboundInvoker {
/**
* Request to bind to the given {@link SocketAddress} and notify the {@link ChannelFuture} once the operation
* completes, either because the operation was successful or because of an error.
*
*/
ChannelFuture bind(SocketAddress localAddress, ChannelPromise promise);
}
bind方法由子类AbstractChannel实现。
public abstract class AbstractChannel extends DefaultAttributeMap implements Channel {
@Override
public ChannelFuture bind(SocketAddress localAddress, ChannelPromise promise) {
return pipeline.bind(localAddress, promise);
}
}
调用pipeline.bind(localAddress, promise)在pipeline中传播bind事件,触发回调pipeline中所有ChannelHandler的bind方法。
事件在pipeline中的传播具有方向性:
-
inbound事件从HeadContext开始逐个向后传播直到TailContext。 -
outbound事件则是反向传播,从TailContext开始反向向前传播直到HeadContext。
inbound事件只能被pipeline中的ChannelInboundHandler响应处理outbound事件只能被pipeline中的ChannelOutboundHandler响应处理
然而这里的bind事件在Netty中被定义为outbound事件,所以它在pipeline中是反向传播。先从TailContext开始反向传播直到HeadContext。
然而bind的核心逻辑也正是实现在HeadContext中。
3.1 HeadContext
final class HeadContext extends AbstractChannelHandlerContext
implements ChannelOutboundHandler, ChannelInboundHandler {
@Override
public void bind(
ChannelHandlerContext ctx, SocketAddress localAddress, ChannelPromise promise) {
//触发AbstractChannel->bind方法 执行JDK NIO SelectableChannel 执行底层绑定操作
unsafe.bind(localAddress, promise);
}
}
在HeadContext#bind回调方法中,调用Channel里的unsafe操作类执行真正的绑定操作。
protected abstract class AbstractUnsafe implements Unsafe {
@Override
public final void bind(final SocketAddress localAddress, final ChannelPromise promise) {
.................省略................
//这时channel还未激活 wasActive = false
boolean wasActive = isActive();
try {
//io.netty.channel.socket.nio.NioServerSocketChannel.doBind
//调用具体channel实现类
doBind(localAddress);
} catch (Throwable t) {
.................省略................
return;
}
//绑定成功后 channel激活 触发channelActive事件传播
if (!wasActive && isActive()) {
invokeLater(new Runnable() {
@Override
public void run() {
//pipeline中触发channelActive事件
pipeline.fireChannelActive();
}
});
}
//回调注册在promise上的ChannelFutureListener
safeSetSuccess(promise);
}
protected abstract void doBind(SocketAddress localAddress) throws Exception;
}
-
首先执行子类 NioServerSocketChannel具体实现的doBind方法,通过JDK NIO 原生 ServerSocketChannel执行底层的绑定操作。
@Override
protected void doBind(SocketAddress localAddress) throws Exception {
//调用JDK NIO 底层SelectableChannel 执行绑定操作
if (PlatformDependent.javaVersion() >= 7) {
javaChannel().bind(localAddress, config.getBacklog());
} else {
javaChannel().socket().bind(localAddress, config.getBacklog());
}
}
-
判断是否为首次绑定,如果是的话将
触发pipeline中的ChannelActive事件封装成异步任务放入Reactor中的taskQueue中。 -
执行
safeSetSuccess(promise),回调注册在promise上的ChannelFutureListener。
还是同样的问题,当前执行线程已经是Reactor线程了,那么为何不直接触发pipeline中的ChannelActive事件而是又封装成异步任务呢??
因为如果直接在这里触发ChannelActive事件,那么Reactor线程就会去执行pipeline中的ChannelHandler的channelActive事件回调。
这样的话就影响了safeSetSuccess(promise)的执行,延迟了注册在promise上的ChannelFutureListener的回调。
到现在为止,Netty服务端就已经完成了绑定端口地址的操作,NioServerSocketChannel的状态现在变为Active。
最后还有一件重要的事情要做,我们接着来看pipeline中对channelActive事件处理。
3.2 channelActive事件处理
channelActive事件在Netty中定义为inbound事件,所以它在pipeline中的传播为正向传播,从HeadContext一直到TailContext为止。
在channelActive事件回调中需要触发向Selector指定需要监听的IO事件~~OP_ACCEPT事件。
这块的逻辑主要在HeadContext中实现。
final class HeadContext extends AbstractChannelHandlerContext
implements ChannelOutboundHandler, ChannelInboundHandler {
@Override
public void channelActive(ChannelHandlerContext ctx) {
//pipeline中继续向后传播channelActive事件
ctx.fireChannelActive();
//如果是autoRead 则自动触发read事件传播
//在read回调函数中 触发OP_ACCEPT注册
readIfIsAutoRead();
}
private void readIfIsAutoRead() {
if (channel.config().isAutoRead()) {
//如果是autoRead 则触发read事件传播
channel.read();
}
}
//AbstractChannel
public Channel read() {
//触发read事件
pipeline.read();
return this;
}
@Override
public void read(ChannelHandlerContext ctx) {
//触发注册OP_ACCEPT或者OP_READ事件
unsafe.beginRead();
}
}
-
在 HeadContext中的channelActive回调中触发pipeline中的read事件。 -
当 read事件再次传播到HeadContext时,触发HeadContext#read方法的回调。在read回调中调用channel底层操作类unsafe的beginRead方法向selector注册监听OP_ACCEPT事件。
3.3 beginRead
protected abstract class AbstractUnsafe implements Unsafe {
@Override
public final void beginRead() {
assertEventLoop();
//channel必须是Active
if (!isActive()) {
return;
}
try {
// 触发在selector上注册channel感兴趣的监听事件
doBeginRead();
} catch (final Exception e) {
.............省略..............
}
}
}
public abstract class AbstractChannel extends DefaultAttributeMap implements Channel {
//子类负责继承实现
protected abstract void doBeginRead() throws Exception;
}
-
断言判断执行该方法的线程必须是
Reactor线程。 -
此时
NioServerSocketChannel已经完成端口地址的绑定操作,isActive() = true -
调用
doBeginRead实现向Selector注册监听事件OP_ACCEPT
public abstract class AbstractNioChannel extends AbstractChannel {
//channel注册到Selector后获得的SelectKey
volatile SelectionKey selectionKey;
// Channel监听事件集合
protected final int readInterestOp;
@Override
protected void doBeginRead() throws Exception {
final SelectionKey selectionKey = this.selectionKey;
if (!selectionKey.isValid()) {
return;
}
readPending = true;
final int interestOps = selectionKey.interestOps();
/**
* 1:ServerSocketChannel 初始化时 readInterestOp设置的是OP_ACCEPT事件
* */
if ((interestOps & readInterestOp) == 0) {
//添加OP_ACCEPT事件到interestOps集合中
selectionKey.interestOps(interestOps | readInterestOp);
}
}
}
-
前边提到在
NioServerSocketChannel在向Main Reactor中的Selector注册后,会获得一个SelectionKey。这里首先要获取这个SelectionKey。 -
从
SelectionKey中获取NioServerSocketChannel感兴趣的IO事件集合 interestOps,当时在注册的时候interestOps设置为0。 -
将在
NioServerSocketChannel初始化时设置的readInterestOp = OP_ACCEPT,设置到SelectionKey中的interestOps集合中。这样Reactor中的Selector就开始监听interestOps集合中包含的IO事件了。
Main Reactor中主要监听的是OP_ACCEPT事件。
流程走到这里,Netty服务端就真正的启动起来了,下一步就开始等待接收客户端连接了。大家此刻在来回看这副启动流程图,是不是清晰了很多呢?
此时Netty的Reactor模型结构如下:
总结
本文我们通过图解源码的方式完整地介绍了整个Netty服务端启动流程,并介绍了在启动过程中涉及到的ServerBootstrap相关的属性以及配置方式。NioServerSocketChannel的创建初始化过程以及类的继承结构。
其中重点介绍了NioServerSocketChannel向Reactor的注册过程以及Reactor线程的启动时机和pipeline的初始化时机。
最后介绍了NioServerSocketChannel绑定端口地址的整个流程。
上述介绍的这些流程全部是异步操作,各种回调绕来绕去的,需要反复回想下,读异步代码就是这样,需要理清各种回调之间的关系,并且时刻提醒自己当前的执行线程是什么?
好了,现在Netty服务端已经启动起来,接着就该接收客户端连接了,我们下篇文章见~~~~
